Platobný terminál v aplikácii iKelp Predajca
V tomto článku vám predstavíme postup pre nastavenie platobného terminálu v aplikácii iKelp Predajca. Táto funkcionalita je dostupná v edícii iKelp Predajca a sklad vo verzii Profi. Ak ešte nemáte zakúpenú príslušnú licenciu ale chcete využívať možnosti ktoré platobný termínal v priamom prepojení s aplikáciou ponúka, je potrebné kontaktovať obchodné oddelenie. Ak máte niektoré z podporovaných zariadení aplikácia za splnení nižšie uvedených podmienok vie so zariadením komunikovať a priamo na terminál vie poslať platbu bez nutnosti manuálneho zadávania sumy na zariadení. Ak platba na terminále prejde, ihneď sa vytlačí na fiskálnej tlačiarni doklad. Ak platba neprejde, obsluha je informovaná o zrušenej / zamietnutej platbe a doklad sa netlačí.
Nastavenia aplikácie
Aby bolo možné zariadenie v aplikácii využívať, je potrebné vykonanie príslušných nastavení. Pred definovaním zariadenia v aplikácii odporúčame aktualizovať zariadenie - platobný terminál, nakoľko sa zariadenie pri starších verziách FW môže správať nekorektne.
- Nakonfigurovanie samotného zariadenia, typ spojenia (USB alebo RS232, prípadne IP).
- Zariadenie, Mód aplikácie v nastaveniach je potrebné nadefinovať ako Platobný terminál.
- Nadefinovanie zariadenia a nastavenie príslušného druhu pre platby.
Nastavenie spojenia zo zariadením
- Zariadenie sa definuje v aplikácii iKelp POS Manažér.
- Kliknite na Nastavenia.
- Vyberte možnosť Nastavenia .
- V ľavej časti kliknite na možnosť Externé zariadenia - POS Online a vyberte konfiguráciu príslušného zariadenia.
- Kliknite na Nastavenia pre definovanie zariadenia, kliknite na záložku Zariadenia zobrazíte.
- Ak je v systéme definovaná napr. fiskálna tlačiareň, je potrebné pridať nové zariadenie.
- Zariadenie pridáte kliknutím na ikonu šípky vpravo od záložky Zariadenia. Vyberte možnosť Pridať zariadenie.
- Vyberte typ zariadenia. (Zariadenia FiskalPro je možné nadefinovať vo viacerých režimoch. Jedno zariadenie môže byť definované aj v režime registračnej pokladne, aj platobného terminálu. Ak sa má zariadenie správať aj ako samostatný platobný terminál, je potrebné mať zariadenie v systéme definované len raz. Zariadenie tak bude mať dva kódy oddelené bodkočiarkou. Napr. ak "fiskalpro;term1".)
- Nastavte Aktivitu zariadenia, Typ zariadenia a Názov (kód) zariadenia. (Kód je následne dôležitý pre spojenie aplikácie a posielanie platieb na fyzické zariadenie.)
- Ak je zariadenie FiskalPro už definované ako terminál, aktivujte Mód aplikácie ako Platobný terminál. (Mód v akom bude aplikácia so zariadením komunikovať.)
- Vykonané nastavenia je potrebné potvrdiť kliknutím na tlačidlo Uložiť.
Platobný terminál ako samostatné zariadenie
Platobný terminál a fiskálna tlačiareň FiskalPro
- V prípade zariadenia FiskalPro v móde Fiskálna tlačiareň a Platobný terminál, je potrebné nadefinovať komunikačné parametre a aktivovať mód Platobný terminál - Áno.
Pozor, v prípade, že ako platobný terminál sa bude používať zariadenie FiskalPro, ktoré je zároveň aj ako Fiskálna tlačiareň, v aplikácii iKelp POS Manažér sa zariadenie definuje len raz. Zariadenie bude mať dva kódy oddelené bodkočiarkou, napr. "fiskalpro;term1".
Definovanie zariadenia
Ak je zariadenie pripojené do systému a bola preverená jeho komunikácia, je potrebné zariadenie nadefinovať ako platobný terminál. Túto možnosť je rovnako potrebné nadefinovať v nastaveniach aplikácie iKelp Predajca.
- Kliknite na Nastavenia. Vyberte možnosť Externé zariadenia - Ostatné.
- Kliknite na tlačidlo Pridať pridajte nové zariadenie - Platobný terminál.
- Doplňte Kód, z nastavenia vyššie. (Kód je potrebné doplniť z aplikácie, kde sa nastavovalo spojenie na zariadenie - Názov (kód) zariadenia. Napr. "term1")
- Upravte názov zariadenia na napr. na "Platobný terminál".
- Týmto bolo zariadenie pridané do systému. Zostáva nadefinovať jeho správanie. Pre ďalšie nastavovanie zariadenia prosím zatvorte a otvorte formulár nastavení.
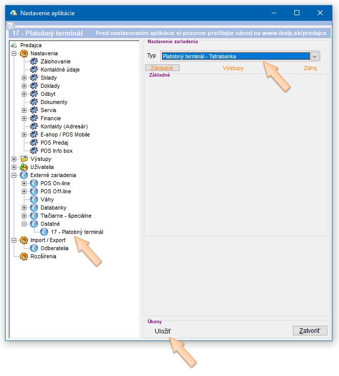
- Po rozkliknutí ponuky Ostatné sa zobrazí zoznam zariadení, vyberte zariadenie s príslušným názvom.
- V pravej časti sa zobrazia nastavenia pre definovanie spojenia s konkrétnym typom terminálu a konkrétnou bankou. Vyberte požadovaný Typ zariadenia.
- Vykonané nastavenia je potrebné potvrdiť kliknutím na tlačidlo Uložiť.
Priradenie platobného terminálu fiskálnej tlačiarni
Nakoľko je možné mať v aplikácii nadefinovaných niekoľko fiskálnych tlačiarní a predajných miest, je potrebné aj platobný terminál prideliť príslušnej fiskálnej tlačiarni, aby aplikácia následne vedela, na ktoré zariadenie má poslať doklad a požiadavku na online platbu. (V prípade zariadenia FiskalPRO, keď sa jedno zariadenie využíva aj ako fiskálna tlačiareň aj ako platobný terminál, je potrebné zvlášť nadefinovať fiskálnu tlačiareň a zvlášť platobný terminál).
- V nastaveniach aplikácie je potrebné v časti Externé zariadenia - POS Online vybrať konfiguráciu príslušného zariadenia (pracoviska).
- V pravej časti kliknite na záložku Rozšírené, kde je potrebné vybrať zo zoznamu nadefinovaných zariadení prislúchajúci terminál danému pracovisku.
Nastavenie druhu pre online úhrady cez platobný terminál
- V nastaveniach aplikácie v časti Financie - Druhy úhrad je potrebné definovať správanie pri výbere daného typu úhrady.
- Po výbere tohto typu úhrady sa bude aplikácia snažiť spojiť s platobným terminálom pre zrealizovanie platby.
- V hornej časti Filtre vyberte zo zoznamu príslušnú pokladňu pre pracovisko, ku ktorému sa pripája platobný terminál. (Ak v aplikácii máte definovanú len jednu fiskálnu tlačiareň a jednu finančnú pokladňu, zobrazí sa v zozname predvyplená táto pokladňa.)
- Na druhu Príjem terminál a Výdaj terminál je potrebné nadefinovať, aby pri výbere daného platidla aplikácia oslovila platobný terminál. Kliknútím v stĺpci N (nastavenia) sa zobrazia detailné nastavenia daného druhu pohybu v pokladni.
- Na oboch druhoch je potrebné v záložke Zariadenie nadefinovať Službu - Platobný terminál a aktivovať jeho používanie.
- Vykonané nastavenia je potrebné potvrdiť kliknutím na tlačidlo Uložiť.
Nastavenia zariadenia - platobného terminálu
V prípade, že ako fiskálne zariadenie a platobný terminál používate zariadenie od spoločnosti FiskalPro, je potrebné na zariadení nastaviť aj správny režim samotného zariadenia fiskalpro v móde fiskalnej tlačiarne s aktívnymi platobnými funkciami.
Na zariadeniach FiskalPro je potrebné nastaviť správne lokáciu 6408 na hodnotu 99 a reštartovať zariadenie, aby zariadenie vedelo fungovať nezávisle ako platobný terminál a nezávisle ako fiskálna tlačiareň. Pozor, po zmene daného nastavenia na zariadení, musia byť vykonané príslušné nastavenia aj na strane aplikácie. V opačnom prípade sa budú na zariadenie posielať doklady s platidlom platobné karty, ale zariadenie už bez príslušných nastavení nebude komunikovať s bankou, len sa vytlačí fiskálny doklad.
Okrem lokácie 6408 je vhodné nastaviť aj lokácie:
- Lokácia nastavení 6214 = 0 - vypne tlač potvrdenia o platbe kartou, nakoľko sa táto informácia tlačí aj priamo na pokladničnom doklade.
- Lokácia nastavení 6321 = 1 - vypne sa otázka pre tlač potvrdenky.
Toto zariadenie vie fungovať aj v režime platobného terminálu a fiskálnej tlačiarne avšak v tento režim nie je v aplikácii podporovaný. Je podporovaný mať aktivovaný režim, že zariadenie vie byť fiskálna tlačiareň a nezávisle aj platobný terminál.
Ak máte vykonané príslušné nastavenia, je možné v predaji vybrať tento typ platidla a ako už bolo v úvode spomenuté, aplikácia pri ukončení osloví platobný terminál a čaká na zrealizovanie transakcie. Pri ukončovaní predaja je možné použiť aj kombinovanú platbu terminálom a hotovosť prípadne šek. Ak je platba terminálom kombinovaná aj s iným platidlom, aplikácia počká na uskutočnenie platby na platobnom termináli. Ak platba prejde, čaká na zadanie ostatných platidiel a ak je zadaná suma platidiel dostatočná, aplikácia zobrazí informáciu pre obsluhu, žeb je možné pokračovať vytlačením fiskálneho dokladu.
Súvisiace návody

by
Ing. Lukáš Krajčír