Vernostný účet - zbieranie bodov za nákup
V tomto návode si opíšeme, ďalší spôsob evidencie vernostného účtu v aplikácii iKelp Predajca. Nakoľko je možné v aplikácii evidovať tzv. "Kreditný vlastný účet zákazníka" predstavíme vám ďalší spôsob ako je možné túto možnosť v aplikácii využiť. tento spôsob je vhodný pre rôzne obchodné prevádzky, ale aj stravovacie zariadenia. Okrem možností automatického prideľovania zliav, cenníkov podľa dosiahnutej výšky kreditu, je možné týmto kreditom po dosiahnutí určitej hodnoty aj platiť. Ďalej vám predstavíme jednotlivé nastavenia, ktoré je potrebné pre správnu evidenciu v aplikácii vykonať, ako aj scenár, pre ktorý budú nastavenia popisované.
Popis scenára
Zoberme si v tomto prípade, že chceme zákaníkov motivovať k nákupom, a to spôsobom zbierania kreditov, resp. vernostné body ktoré môžu neskôr použiť pri platbe.
V tomto konkrétnom príklade si popíšeme nasledovnú situáciu. Chceme, aby 1€ ktoré u nás zákazník nechá za nákup tovarov alebo služieb sa premenil na 0,01 bod, ktorý bude mať hodnotu 0,01€. Akonáhle u nás zákazník utratí napr. 13,45€ automaticky sa mu do vernostného účtu pripíše 0,135 bodov. V predaji sa po výbere kontaktu obsluhe zobrazí aktuálna výška bodového zostatku zákazníka, takže vie zákazníkovi povedať, aká je jeho aktuálna hodnota. Táto v prípade dostatočnej výšky môže byť použitá na celú, ale aj čiastkovú úhradu dokladu. Bodová hodnota účtu zákazníka sa môže vytlačiť aj na pokladničnom doklade.
Nastavenia
- Vyberte v menu Nastavenia -> Nastavenia, zobrazí sa okno s nastaveniami aplikácie.
- V ľavej časti okna, v strome jednotlivých nastavení vyberte možnosť Doklady -> Predaj.
- Aplikujte nastavenie: Kontrola kreditu pri predaji.
- V ľavej časti okna, v strome jednotlivých nastavení vyberte možnosť Doklady -> Druhy dokladov.
- Kliknutím na tlačidlo Pridať prídáte nový druh pohybu.
- V zobrazenom okne nastavte: Typ druhu -> Odb. pokladničný doklad (ECR).
- V zobrazenom okne nastavte: Názov druhu -> POS - Kredit.
- V zobrazenom okne nastavte: Maska -> <y><MM><C4>4<crc13> (Viac informácií o vytváraní druhov dokladov sa dočítate v tomto návode Nastavenia - moduly, typy a druhy dokladov.)
- V ľavej časti okna, v strome jednotlivých nastavení vyberte možnosť Financie.
- Aktivujte nastavenie: Evidovanie vlastných účtov> -> Kreditný vl. účet.
- Ak sa bude hodnota kreditu vypočítavať z predajných cien s DPH, aktivujte aj nastavenie: DPH.
- Nastavte zaokrúhlovanie na 2 desatinné miesta.
- V prípade, že má systém umožniť čiastkovú úhradu kreditom, je potrebné aktivovať nastavenie Povoliť predaj fiskálneho bločku aj pri čiastkovej úhrade z vl. účtu.
- V ľavej časti okna, v strome jednotlivých nastavení vyberte možnosť Financie -> Vlastné účty.
- Nastavte predvytvorený účet ako prednastavený, aktivovanie nastavenia "Pr.".
- V ľavej časti okna, v strome jednotlivých nastavení vyberte možnosť Financie -> Druhy úhrad.
- V pravej časti okna vyfiltrujte druhy pohybov pre Vlastný účet.
- Skontrolujte, či sú aktívne druhy pohybov "Platba kreditom" a "Kredit refund" a či je na druhoch aktívne použitie v Online predaji. (Skontrolujte, či v stĺpci online je aktivované nastavenie pre oba druhy platbu aj refund.)
- V ľavej časti okna, v strome jednotlivých nastavení vyberte možnosť Externé zariadenia -> POS On-line -> 1-Registračná pokladňa.
- V záložke Všeobecné nastavte "Druh dokladu pre čerpanie kreditu z vl. účtu" -> POS - kredit. (Jedná sa o druh ktorý ste nastavili v bode 3. Týmto druhom sa bude vykonávať predaj v prípade, že zákazník bude realizovať úhradu kreditom. Takto viete následne filtrovať doklady ktoré boli uhrádzané finančným platidlom od kreditného z pohľadu rozborov a štatistík).
- V záložke Všeobecné nastavte v časti "Zápis platidiel do pokladne" pridajte k finančnej pokladni 1- Pokladňa aj pokladňu 5- Vlastný účet do ktorej sa bude odvádzať kredit zákazníkov.
- V záložke Platidlá pridajte v jednej z možnosí "Nenastavené" platidlo pre Predaj -> 1- Platba kreditom(K), pre Refund -> 2- Kredit Refund.
Nastavenie tlače výšky bodového (kreditného) zostatku na pokladničnom doklade
Ak chcete, aby sa hodnota, ktorú zákazník nákupom získal, aj jeho aktuálna hodnota vlastného účtu tlačili na doklade, je potrebné to nastaviť na danom výstupe fiskálnej tlačiarne.
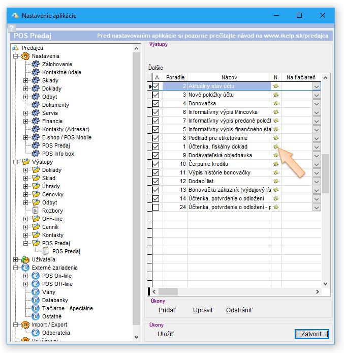
- V nastaveniach aplikácie kliknite v ľavej časti v strome nastavení na možnosť Výstupy, kliknutím na ikonu + rozbaľte ponuku.
- Následne kliknite na možnosť POS Predaj a opäť kliknutím na tlačidlo + rozbaľte ponuku.
- Zo zobrazenej ponuky vyberte možnosť POS Predaj, následne sa v pravej časti zobrazí zoznam výstupov alikácie.
- Vyberte možnosť Účtenka, fiskálny doklad a kliknite na ikonu pre nastavenie výstupu (žltý lístoček v stĺpci N daného výstupu).
- V záložke Doklad aktivujte možnosť:
- Kredit vl. účtu za doklad.
- Kredit (kontaktu)
- Vykonané zmeny je potrebné potvrdiť kliknutím na tlačidlo Uložiť.
Založenie kontaku v adresári
- Adresár (alebo Kontaktné adresy) zobrazíte kliknutím na Kontakty v hlavnom menu aplikácie alebo kliknutím na tlačidlo s písmenom A na nástrojovej lište.
- Kliknite na tlačidlo Nový, otvorí sa formulár pre vyplnenie údajov o kontakte.
- V záložke Údaje vyplňte nasledovné údaje:
- Meno a Priezvisko, prípadne Mobilný telefóny na zákazníka a E-mail.
- V záložke Vl. účet skontrolujte, či má zákazník pridelený účet: Vlastný účet.
Vytvorenie cenníka
Aby v aplikácii správne fungoval kreditný, resp. vernostný systém, musíte nastaviť pravidlo, podľa ktorého sa bude príslušná hodnota z nákupu prenášať do vlastného účtu. Ako odmenu zákazníkom môžete pripisovať kredit v rôznej hodnote a je len na vás, či to bude 1, 2, 5 alebo viac percent. Rovnako tak je možné nastaviť, aká má byť minimálna hodnota nákupu, aby sa tento kredit zákazníkovi pripočítal.
- Cenníky zobrazíte kliknutím na Cenníky v hlavnom menu aplikácie.
- Kliknite na tlačidlo Nový, otvorí sa formulár pre nastavenie cenníka.
- V hornej časti formulára Ako nadefinujeme konkrétne chovanie daného cenníka.
- Rabatové pravidlo do vlastného účtu - aplikované na celkovú sumu dokladu.
- 2) Dané percentá zo sumy dokladu sa pripočítajú do vlastného účtu.
- V záložke Údaje vyplňte nasledovné údaje:
- Názov: napr. Pravidlo pre odvod do vlastného účtu.
- Aby sa pravidlo pre pripisovanie automaticky aplikovalo aj pre novo vytvorené kontakty, odporúčame ho nastaviť ako predvolený, aktivovaním možnosti Predvol.
- V záložke Pravidlá kliknutím na tlačidlo Pridať nadefinujeme pravidlá pre pripisovanie bonusového kreditu zákazníkom.
- V stĺci Názov nastavte názov pravidla.
- V stĺpci Min. suma dokl. je možné nastaviť minimálnu hodnotu akú musí doklad mať na to, aby sa bonusový kredit pripísal do účtu zákazníka.
- Vyhodnocovanie slúži ako základné pravidlo pre odvod. Ponechajte nastavené 4) Suma dokladu sa pričíta do vlastného účtu.
- Nastavením Odvod hodnota je možné nadefinovať aká hodnota sa pripíše nákupom do vlastného účtu. V tomto prípade odporúčame hodnotu nenastavovať, ale výšku odvodu nastaviť Odvodom v %. (Ak chceme pripísať do vlastného účtu zákazníka z každého eura jeden cent do vlastného účtu zákazníka, nastavíme odvodovú hodnotu 1% a pod.)
- V záložke Kontakty priradíme k cenníku kontakty, ktoré máme definované ako zákazníkov a ktorý majú možnosť dobíjania kreditu. (Cenník je možné kontaktom priradiť aj hromadne priamo v adresári aplikácie. Toto popisuje nasledovný článok: Cenníky - priradenie k odberateľovi. )
Čerpanie kreditu, platba za nazbierané body
- Spustite iKelp Predajca v móde dotykového predaja kliknutím na príslušné tlačidlo.
- Z adresára vyberte kontakt kliknutím do ľavej časti okna na pridanie poznámky, alebo pomocou klávesy SHIFT + Osoba vybrať.
- Po vybratí kontaktu z adresára vidíte v pravej časti pri mene zobraznú výšku aktuálneho kreditu zákazníka.
- Naúčtujte zákazníkovi tovar/služby ktoré si u Vás zakúpil a vyúčtovanie potvrdíte kliknutím na tlačidlo Platba kreditom. (Ak nie je výška kreditu zákazníka dostatočná na uhradenie dokladu, no aj tak chce zákazník kredit použiť, je možné vykonať čiastkovú úhradu kreditom a zvyšok doplatiť napr. v hotovosti.)

by
Ing. Lukáš Krajčír